Sua primeira estratégia
Agora que você instalou o Merk, precisamos criar uma estratégia para podermos operar. O intuito desse guia rápido é mostrar o básico, e configurar uma estratégia de cruzamento de médias. Portanto, vamos definir o que queremos configurar.
O objetivo dessa estratégia é entrar com compra quando a média exponencial de 7 períodos, a MME7 do preço de fechamento cruzar a média exponencial de 21 períodos, a MME21, também do preço de fechamento do ativo, e entrar vendendo quando a MME7 cruzar a MME21 para baixo.
Como regras adicionais, não faremos operação de compra se a MME7, a MME21 ou a média móvel exponencial de 100 períodos, a MME100, estiverem caindo, e não faremos operação de venda se qualquer uma dessas médias estiver subindo.
Vamos colocar a entrada 15 pontos acima da máxima do período, e o stop 15 pontos abaixo da mínima do período. Para os alvos, faremos um encerramento parcial de 50% da nossa posição na mesma distância entre a entrada e o stop, e o alvo final da posição será duas vezes o tamanho do risco da operação.
Por fim, vamos operar 10 contratos do futuro de Mini-índice Bovespa, com um objetivo e um risco máximo de R$500,00.
Acessando a área de criação de estratégias

Ao abrir o Merk, você irá se deparar com nossa tela de login. Insira seu e-mail e sua senha e clique em Entrar.

Na tela de bem-vindo, existem as seguintes opções:
| Opção | Descrição |
|---|---|
| Configurar | Acessa a área de criação de estratégias. |
| Iniciar robô | Acessa as opções para iniciar a operação de um robô em tempo real. |
| Resultados | Exibe os resultados reais da conta do MetaTrader ativa. Aqui, são exibidos os resultados das estratégias do Merk, e outros resultados de operações na sua conta, independente de onde tenham sido realizados. |
| Banco de Regras | Aqui ficam armazenadas todas as regras que você exportou na seção de Regras. |
| Abrir pasta de estratégias | Aqui ficam salvas todas as suas estratégias. |
| Desconectar | Pressione para desconectar sua conta do Merk. |
Vamos selecionar a opção Configurar para criarmos uma nova estratégia

Nessa tela você pode selecionar a estratégia que deseja configurar. Se você seguiu nosso tutorial de instalação, deve estar vendo as nossas estratégias de exemplo. Caso contrário, estará vendo apenas um unico botão no centro da tela. Clique em Nova estratégia.

Você pode colocar o nome que quiser, mas para esse tutorial, diremos que o nome é Cruzamento Médias.
Construindo o setup de cruzamento de médias
A primeira coisa que precisamos fazer é ajustar os limites de risco da estratégia. No menu lateral, escolha a aba Financeiro. Ela já vem selecionada quando você abre uma estratégia.

Com o Merk, o seu resultado financeiro é o ponto central do sistema. É possível especificar seu objetivo diário, bem como seu risco máximo. É possível ajustar o tamanho das operações baseado no risco, e até mesmo impedir que operações com risco muito grande sejam executadas, caso você não se sinta confortável.
Vamos então preencher os seguintes campos:
| Campo | Valor | Descrição |
|---|---|---|
| Margem diária | 10.000 | A margem diária define o capital disponível em conta. É a partir dele que poderemos determinar as porcentagens de risco, e o número de papéis que podemos operar. |
| Margem por contrato | 1.000 | Para papéis que possuam uma margem muito diferente de seu valor financeiro, é importante também especificar a margem por contrato, para que o Merk consiga determinar o número de papéis que podemos operar com o capital em conta. |
| Objetivo diário | R$500,00 ou 5% | Ao encerrar uma operação, se o resultado diário estiver acima desse valor, o Merk para de operar. |
| Risco diário | R$500,00 ou 5% | Ao encerrar uma operação, se o prejuízo diário estiver acima desse valor, o Merk para de operar. |
Ajuste de quantidade
Aqui, podemos especificar com quantos contratos vamos operar o Mini-índice. No nosso caso, vamos colocar o tipo como Fixo e a quantidade de 10 contratos. |
Ajuste de risco
Os campos de ajuste de risco servem para um usuário poder divergir do planejamento de risco da estratégia quando o mesmo for executá-la. Como estamos criando nossa própria estratégia, não precisamos preencher nenhum campo desse grupo.
Indicadores
Agora, vamos inserir os indicadores que serão necessários para o nosso setup. Seleciona a opção Indicadores no menu lateral, e clique no botão Adicionar no canto superior da tela.

Esse é o menu onde criaremos nossos indicadores. Na lista à esquerda encontram-se os tipos de indicadores disponíveis no Merk. Novos indicadores são adicionados periodicamente. Para nossa estratégia, precisaremos de médias móveis. Portanto, selecione a opção Média Móvel, e depois, preencha os campos a seguir.
| Campo | Valor | Descrição |
|---|---|---|
| Nome | MME7 | Apenas um nome de referência para localizarmos a média dentro do sistema. |
| Tipo | Exponencial | O tipo de média que queremos utilizar. Para representar melhor os períodos mais recentes, utilizaremos a média exponencial. |
| Coluna | Fechamento | A coluna sob a qual a média deve ser calculada. Pode se usar qualquer outro indicador aqui, além de colunas pré-determinadas. |
| Número de períodos | 7 | Quantos períodos devem ser considerados no cálculo da média. |
| Deslocamento | 0 | Com o deslocamento, conseguimos "atrasar" uma média. Uma média com deslocamento 1 terá o valor da média com deslocamento 0 do período anterior. |
Agora, clique em Salvar, seu indicador está pronto para ser usado, mas vamos continuar adicionando os indicadores necessários.
Primeiro, insira a Média Móvel Exponencial (MME) com 21 períodos..
Preencha os campos exatamente como na tabela anterior, modificando apenas o número de períodos para 21, e clique em Salvar.
Agora, adicione Média Móvel Exponencial (MME) com 100 períodos da mesma forma e clique novamente em Salvar.
Após esses passos, sua tela deve estar semelhante à imagem abaixo.

Usando os botões "Duplicar"
Para facilitar ainda mais:
Você pode selecionar um indicador já criado. Isso abrirá um menu com dois botões na parte inferior:
Duplicar: cria uma cópia do indicador selecionado.
Ao duplicar um indicador, você pode dar dois cliques sobre ele para editar. Basta alterar o nome e o número de períodos para configurar novos indicadores rapidamente, sem precisar preencher tudo novamente.
Usando os botões "Excluir"
Excluir: remove o(s) indicador(es) selecionado(s).
Regras
Definidos os indicadores que precisaremos para o nosso setup, precisamos agora configurar as regras que determinarão o funcionamento dos nossos setups.
No menu à esquerda, selecione a aba Regras, e clique no botão Adicionar.

As regras são a essência do Merk. Aqui, podemos definir, a partir de uma interface simples, regras complexas para o robô seguir e operar.

Vamos primeiro criar as regras de entrada. Conforme definimos, queremos entrar em uma operação de compra se a MME7 cruzar a MME21. Para verificarmos o cruzamento de médias, precisamos então de duas informações.
Primeiro, selecionar o tipo de regra que queremos criar. Para entrar em uma operação, verificamos se uma condição é verdadeira. Portanto, selecione o tipo Todas
Criando uma Regra do Tipo Todas
Regras do tipo Todas só serão válidas se todas as condições definidas forem verdadeiras ao mesmo tempo. No nosso caso, queremos criar uma regra de sinal de compra baseada no cruzamento das médias móveis exponenciais de 7 e 21 períodos.
Etiquetas e Organização:
Cada regra deve ser classificada por uma etiqueta, que define em que parte do setup ela será aplicada. No nosso caso, como se trata de uma regra de sinal (indicando o momento de entrada na operação), a etiqueta correspondente será:
Etiqueta: Sinal
Dessa forma, quando for configurar o setup, a plataforma saberá para qual finalidade essa regra foi específica.
Passo 1 – Nomeando a regra
- Para inserir um nome, clique no título da regra, onde está escrito Nova regra.
- Isso abrirá uma janela para preencher nome e descrição da regra.
Para este exemplo, usaremos:
- Nome: Sinal de Compra
- Descrição: Cruzamento da média exponencial de 7 períodos com a média exponencial de 21 períodos
Depois disso, clique em Salvar.

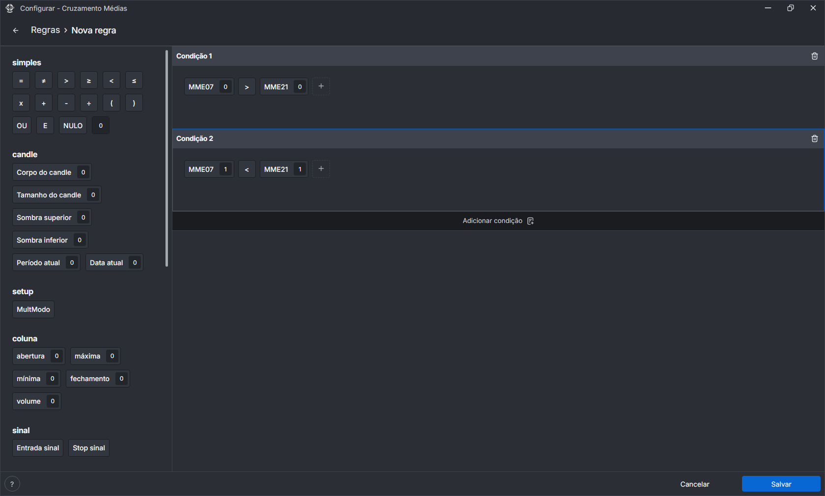
Passo 2 – Verifique o cruzamento atual
Queremos verificar se neste período atual, a MME7 está acima da MME21.
- Para isso, arraste do menu lateral esquerdo os blocos MME7, > e MME21 para a área de condições.
- Sua primeira condição estará pronta.

Passo 3 – Verifique o cruzamento no período anterior
Também precisamos verificar se no período anterior, a MME7 estava abaixo da MME21. Para isso, usaremos o recurso chamado modificador.
O que é um modificador?
-
É um campo que aparece à direita de alguns blocos, onde você pode digitar um número.
-
No caso das MME's, ele indica quantos períodos para trás o sistema deve olhar.
-
Por exemplo, inserir 1 significa analisar o valor do indicador no período anterior.
Como configurar essa segunda condição:
- Clique em "Adicionar condição".
- Adicione os blocos: MME7 < MME21.
- Digite 1 no modificador de ambas as médias (MME7 e MME21), indicando que queremos olhar para o período anterior. Sua regra agora deve estar configurada como mostrado abaixo:

Clicando em qualquer parte da tela fora das condições o menu lateral de blocos esconde e volta ao menu inicial

Passo 4 – Criando o Sinal de Venda a partir do de Compra
Como a lógica do sinal de venda é muito parecida com a do sinal de compra, podemos simplesmente duplicar a regra recém-criada.
Para duplicar a regra:
-
Selecione a regra Sinal de Compra.
-
Na parte inferior da tela, aparecerão os botões Excluir e Duplicar.
-
Clique em Duplicar – uma cópia da regra será criada com o nome contendo o sufixo (cópia).
-
Dê dois cliques sobre o nome da nova regra para editá-la.
Faça as alterações:
-
Nome: Sinal de Venda
-
Descrição: Cruzamento da média exponencial de 7 períodos com a média exponencial de 21 períodos em sentido oposto
Atualize as condições:
-
A MME7 deve estar abaixo da MME21 no período atual ( < ).
-
E deve estar acima da MME21 no período anterior (> com modificador 1).
Sua configuração final para o sinal de venda deve ser parecida com a imagem abaixo. Por fim, clique em Salvar.

Configurações do setup
Vamos agora definir o comportamento do robô após encontrar o nosso sinal. Selecione agora no menu à esquerda a aba Setups.
Aqui, temos as configurações gerais do setup. Vamos criar nossos setups. Clique na opção Adicionar como nas telas anteriores, e digite "Cruzamento-de-compra". No momento, não é possível inserir espaços no nome dos setups, portanto utilizaremos de hífens para separar as palavras. Insira também o setup "Cruzamento-de-venda".

Note que, na frente dos setups, existe o campo Cenário. Esse campo permite definir regras diferentes para cenários diferentes, que são selecionados baseado em uma regra geral do sistema. Por enquanto, basta configurar tudo no cenário Positivo, que já vem selecionado por padrão.
Clique agora no setup "Cruzamento de compra". Você pode clicar na lista dentro da tela, ou no menu à esquerda. A escolha é sua.
Cruzamento de compra

A tela em que você se encontra é onde faremos todas as configurações de cada setup da nossa estratégia. Aqui, definiremos a entrada, os stops, alvos, horários de operação, tamanho das ordens, e muito mais.
Geral
Nesse grupo, precisamos ajustar os seguintes campos:
| Campo | Valor | Descrição |
|---|---|---|
| Ativo | Ligado | Esse campo é util para desligar setups que não se enquadram em algum cenário especifico. Como só vamos utilizar um cenário, temos de ligar todos os setups. |
| Sinal | Sinal de compra | Selecione aqui a regra com o nome referente ao setup, que definimos no item anterior. É o campo de sinal que vai definir quando um setup dá entrada. |
| Modo | COMPRA | O modo define se a operação é de compra ou de venda. |
| Grupo | 1 | Setups em um mesmo grupo não podem ser operados ao mesmo tempo. Para nossa estratégia, não queremos entrar em posição comprada e vendida ao mesmo tempo, então manteremos os dois setups no grupo 1. |
| Prioridade | 1 | Quanto menor a prioridade, mais importante é o setup. Em casos em que dois sinais de um mesmo grupo ocorram no mesmo período, será escolhido o com menor prioridade |
| Apenas day trade | Ligado | Queremos encerrar todas as nossas posições no fim do dia, então manteremos essa opção ligada. |
| Valor direcional | - | Não é relevante para a estratégia atual |
Guias
No Merk, utilizamos o conceito de Guias para tornar os setups mais robustos. Uma Guia funciona como um conjunto de regras auxiliares que não interferem diretamente na geração do sinal principal, mas que ajudam o trader a decidir se deve ou não seguir com a operação.
Por que usar Guias?
Embora o setup tenha sua própria lógica para identificar oportunidades, nem sempre todas as condições ideais do mercado estarão presentes. As Guias servem para complementar essa análise, filtrando operações que, mesmo com sinal válido, podem ter menor probabilidade de sucesso.
Exemplo prático – Setup de Compra
Definindo uma condição adicional importante:
Vamos incluir um critério auxiliar para reforçar a qualidade das entradas. Este critério não é uma regra obrigatória para o sinal, mas servirá como uma Guia para validar ou descartar operações com base na direção das médias móveis.
📌 Critério: Não faremos operação de compra se a MME7, a MME21 ou a MME100 estiverem caindo. Da mesma forma, não faremos operação de venda se qualquer uma dessas médias estiver subindo.
Como configurar a Guia:
-
Acesse a tela de Regras.
-
Clique em Adicionar.
-
Selecione o tipo de regra como Todos, pois queremos que todas as condições sejam verdadeiras ao mesmo tempo.
-
Marque essa regra com a etiqueta Guia, indicando que ela será usada como filtro auxiliar e não como parte do sinal principal.
-
Crie três condições, especificando que:
-
A MME7 deve estar subindo;
-
A MME21 deve estar subindo;
-
A MME100 deve estar subindo.
Nome Condições Médias descendentes MME7>MME7 (1)MME21>MME21 (1)MME100>MME100 (1) -
Essas três condições formam nossa Guia para operações de compra.
Observação Importante:
Mesmo que a lógica da Guia seja verificar se as médias estão subindo, optamos por nomeá-la como Médias descendentes. Esse nome será exibido no log quando uma operação for bloqueada por esse critério — ou seja, quando uma ou mais médias estiverem em queda. Assim, a nomenclatura ajuda a identificar rapidamente o motivo da não execução da operação.
Você pode criar quantas Guias quiser por setup.

Clique apenas em Salvar.
Vamos agora aproveitar a configuração já existente para criar a regra oposta, chamada "Médias ascendentes", que será utilizada como guia no setup de venda.
Para isso, selecione a regra "Médias descendentes" na tela de Regras. Assim como fizemos anteriormente ao criar os sinais, clique no botão de duplicar.
Isso criará uma nova regra com o nome "Médias descendentes (cópia)". Dando dois cliques sobre ela, você abrirá a edição da regra. Altere o nome para "Médias ascendentes" e substitua os blocos de > (maior que) por < (menor que), de forma que as condições indiquem que as médias estão subindo.
Depois de realizar as alterações, clique em Salvar.
Associando a Guia ao Setup de Compra
Acesse o setup chamado "Cruzamento-de-compra" e vá até a seção Guias. No canto direito da seção, clique no símbolo de + para adicionar uma nova guia.
Na linha que aparecer, selecione a regra "Médias descendentes". Essa guia atuará como um filtro de segurança: ela impedirá que o sistema execute operações de compra quando uma ou mais médias móveis (MME7, MME21 ou MME100) estiverem em queda.
Dessa forma, mesmo que o sinal de compra seja ativado, a operação será bloqueada se a tendência das médias não for favorável — e o motivo será registrado no log, facilitando o acompanhamento e a análise posterior.
Períodos de Operação
Nesta seção, definimos os horários em que o Merk está autorizado a abrir novas operações. É importante destacar que, ao final de um período definido, o Merk não encerrará posições já abertas, ele apenas deixará de abrir novas operações fora do horário permitido.
Caso você deseje que o Merk opere em todos os horários disponíveis, não é necessário adicionar nenhum período.
Se quiser restringir os horários de operação, clique no botão + para adicionar um novo intervalo. Será inserida uma linha onde você poderá definir o horário de início e de término do período. É possível adicionar quantos intervalos desejar, de acordo com sua estratégia.
No nosso caso, não definiremos nenhum período, permitindo que o Merk opere livremente durante todo o pregão.
Ordens
Aqui, definimos como queremos dividir nossa operação. Conforme decidimos no inicio, para a nossa estratégia, queremos que 50% da posição seja encerrada como alvo parcial, e os outros 50% serão o alvo final. Portanto, aqui criamos duas ordens, A e B, com percentual de 50 em cada uma delas.
Deixe o campo Realavancagem desmarcado, não será usado nesse exemplo.

Entrada
Vamos configurar a entrada como o rompimento da máxima do candle atual, somado a 15 pontos.
Tipo:
Utilizaremos o tipo de ordem Stop, que representa uma ordem que é enviada para a corretora mas só será executada quando o ativo atingir o valor correto.
Regra:
Criando a Regra "Máxima + 15"
Para definir esse valor, precisaremos criar uma nova regra chamada "Máxima + 15", que será usada como base para a entrada. Ao configurar o setup, vá até a tela de Ordens e clique na coluna Regra da sessão entrada. Digite o nome "Máxima + 15". Como essa regra ainda não existe, o sistema mostrará a opção Nova regra "Máxima + 15". Clique nessa opção. A tela de criação de regra será aberta com o nome "Máxima + 15" já preenchido automaticamente e a etiqueta Entrada selecionada.
Tipo de Regra: Numérica Neste caso, vamos escolher o tipo Numérica, pois queremos que a regra retorne um valor numérico (o preço da entrada), e não apenas um verdadeiro/falso.
Na montagem da regra, adicione os seguintes blocos:
Dica: o bloco "valorNumérico" representa um número fixo. Você pode encontrá-lo pesquisando pelo nome, mas ele geralmente aparece como um campo com o número 0, onde você pode digitar diretamente o valor desejado (neste caso, 15).
Após montar a expressão, clique em Salvar. A regra será automaticamente associada à entrada do setup e você será redirecionado de volta à tela principal do setup.
Períodos para invalidar
Esse campo define por quanto tempo a ordem de entrada permanecerá ativa antes de ser cancelada automaticamente, caso o preço não seja atingido. Para a nossa estratégia, vamos deixar esse valor em 1, ou seja, se a entrada não for acionada no candle seguinte, a ordem será descartada.
Aproveite e crie também a regra "Mínima - 15" para ser usado no Cruzamento-de-venda, cujos blocos serão:
mínima (0) - (15)
Risco
Aqui, definimos um controle de risco além do stop. Para nossa estratégia, não utilizaremos esse controle de risco, então não vamos cria uma regra do tipo risco aqui.
Stop
Nesta etapa, definimos os stops de perda da operação. O stop precisa ser criado antes e vinculado posteriormente ao setup. Siga as etapas abaixo para configurar corretamente
Passo 1: Criar o Stop
- Acesse o menu Stops.
- Clique no botão Adicionar para adicionar um novo stop.
- Preencha os seguintes campos:
Campo Valor Descrição Nome Stop Mínima -15 Escolha um nome claro e objetivo. Neste exemplo, vamos usar Stop Mínima -15. Regra Mínima - 15 Essa é a regra que define o valor do stop. No nosso exemplo, o stop será posicionado 15 pontos abaixo da mínima do candle que gerou o sinal de entrada. Para que essa lógica funcione corretamente, a regra precisa estar cadastrada previamente na seção Regras. Atualmente, já existe uma regra com essa configuração, mas ela está marcada apenas com a etiqueta Entrada. Para utilizá-la como stop também, basta acrescentar a etiqueta Stop à mesma regra. Assim, ela ficará disponível na seleção de regras na tela de cadastro de stops. Automático Ligado Com o automático ligado, o sistema envia uma ordem para a corretora assim que o preço atinge o valor de stop. Frequência Sinal Seleciona o momento em que o stop começa a valer. Usamos a frequência Sinal para que o stop seja considerado desde o início da operação. Essa frequência garante que a mínima do candle de entrada seja o ponto de referência.
Dica: Uma mesma regra pode ter múltiplas etiquetas (como Entrada, Stop, Alvo), o que evita a duplicação de regras com a mesma lógica.

Passo 2: Vincular o Stop ao Setup
Vá até a tela de Setup.
Clique na sessão Stops.
Clique no botão + para adicionar um novo stop ao setup.
Selecione o Stop Mínima -15.

Alvos
Nesta etapa, definimos os Alvos da operação. Siga as etapas abaixo para configurar corretamente
Passo 1: Criar Regras
Primeiro, criaremos duas regras com etiqueta Alvo que serão utilizadas para definir os alvos da operação.
- 1 Alvo 1x Risco
- Nome: Alvo 1x risco
- Tipo: Numérica
- Condição:
Entrada sinal+(Entrada sinal-Stop sinal)
Essa fórmula calcula o risco da operação (diferença entre entrada e stop) e soma esse valor à entrada, posicionando o primeiro alvo a 1x o risco.
- 2 Alvo 2x Risco
- Nome: Alvo 2x risco
- Tipo: Numérica
- Condição:
Entrada sinal+2x(Entrada sinal-Stop sinal)
Aqui, estamos multiplicando o risco por 2, posicionando o segundo alvo a uma distância de 2x o risco da entrada.
Passo 2: Criar o Alvo
Agora que temos as regras criadas, vamos configurar os alvos propriamente ditos.
- Acesse o menu Alvos.
- Clique no botão Adicionar.
- Preencha os seguintes campos:
- Repetimos o para o segundo alvo, substitua a regra para Alvo 2x risco
| Campo | Valor | Descrição |
|---|---|---|
| Nome | Alvo 1x risco | Esse nome irá aparecer no setup para ser selecionado |
| Regra | Alvo 1x risco | Aqui selecionamos a regra do tipo alvo que criamos |
| Frequência | Sinal | A frequência determina de quanto em quanto tempo o stop é reajustado. Na nossa estratégia, queremos pegar apenas a mínima do período em que gerou o sinal, e colocar ela como sendo o stop |
Passo 3: Vincular os Alvos ao Setup
Por fim, vamos vincular os alvos ao setup criado anteriormente:
- Acesse o setup cruzamento-de-compra.
- Na seção Alvos, adicione dois alvos:
- Alvo 1x risco na ordem A
- Alvo 2x risco na ordem B
Se tudo foi configurado corretamente, sua tela deve estar semelhante à imagem abaixo:

Saída antecipada
Aqui, podemos definir outras maneiras de encerrar a operação que não sejam pelo alvo ou pelo stop. Para nossa estratégia, não utilizaremos saídas antecipadas.
Interações
Aqui, podemos definir como o nosso setup interage com outros setups dentro da nossa estratégia. Para nossa estratégia, não utilizaremos interações.
Finalizando
Pronto! Agora terminamos nosso setup Cruzamento-de-compra. Clique no botão Salvar no canto inferior esquerdo para guardar as alterações feitas.
Agora, vamos criar o setup de Cruzamento-de-venda. Tente fazer por conta própria, utilizando o que você aprendeu no setup de compra. Aqui vão os campos em que haverão alterações:
| Campo | Valor |
|---|---|
| Sinal | Sinal de venda |
| Modo | VENDA |
| Guias | Médias ascendentes |
| Entrada -> Regra | Mínima - 15 |
| Stop -> Regra | Máxima + 15 |
Terminado o setup de venda, lembre-se de clicar no botão Salvar novamente, e podemos partir para o nosso primeiro Backtest
Backtest
Vamos então executar um backtest da nossa estratégia. Realizaremos o backtest do dia em que escrevemos esse artigo, 04/02/2024, no índice futuro.
| Campo | Valor | Descrição |
|---|---|---|
| Ativo | WINV25 | Esse era o contrato ativo em 19/09/2025. |
| Data inicio | 15/09/2025 | Data em que queremos realizar o backtest. |
| Data fim | 19/09/2025 | Data final que queremos realizar o backtest. |
| Cenário | positivo | Cenário que fizemos as configurações |
| Tempo gráfico | 1 Min | Aqui, vai da sua preferência nas operações. Escolhemos o tempo gráfico de 1 minutos como exemplo. |
Você precisa estar logado em uma conta no MetaTrader que possua o ativo WINV25 ou o backtest não irá funcionar.
Clique agora em Backtest, e aguarde. Você deverá ver uma tela parecida com essa.

Em cima do nosso resultado, temos 3 botões.
O botão da direita é utilizado para recarregar as configurações de um backtest passado. É util para quando estamos fazendo testes e queremos voltar a um resultado melhor anterior.
O botão da esquerda exclui o backtest.
O botão do meio exibe diversas informações sobre o backtest executado. Clique nele.

Na tela inicial, vemos a evolução patrimonial durante a operação com o setup selecionado. No nosso backtest, foram realizadas apenas duas operações. No canto superior direito, temos opções para analisar apenas um dia específico no nosso bakctest.
Utilize os botões no canto inferior para navegar para a tela de Operações.

Nessa tela, é possível ver um resumo de todas as operações realizadas pela sua estratégia. Clicar em uma operação abre um resumo de todas as saídas (já que temos multiplas ordens, pode ocorrer saída parcial e saída final em momentos diferentes).
Por fim, vamos navegar para a tela de Log.

Vemos aqui um log completo com as informações de tudo o que ocorreu no dia em questão. Aqui, podemos analisar candle a candle as movimentações ocorridas, os sinais gerados, e o andamento das operações.
Finalizando
Você concluiu o treinamento de sua primeira estratégia! Agora você já sabe configurar uma estratégia, com multiplos setups, alvos e stops.